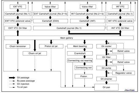
Nissan Juke Service and Repair Manual : Engine Lubrication System Schematic
WITH OIL COOLER

WITHOUT OIL COOLER

Engine Lubrication System
WITH OIL COOLER
WITHOUT OIL COOLER
...
Other materials:
Speed limiter main switch
Component Function Check
1.CHECK SPEED LIMITER MAIN SWITCH FUNCTION
With CONSULT-III
1. Turn ignition switch ON.
2. Select “ENGINE” using CONSULT-III.
3. Select “SL MAIN SW” in “DATA MONITOR” mode.
4. Check “SL MAIN SW” indication under the following condition.
Without CONSULT-III
1. Turn ...
Precaution for Supplemental Restraint System (SRS) "AIR BAG" and "SEAT BELT
PRE-TENSIONER"
The Supplemental Restraint System such as “AIR BAG” and “SEAT BELT
PRE-TENSIONER”, used along
with a front seat belt, helps to reduce the risk or severity of injury to the
driver and front passenger for certain
types of collision. Information necessary to service the system safely is
include ...
Security indicator lamp
Component Function Check
1.CHECK FUNCTION
1. Perform “THEFT IND” in the “ACTIVE TEST” mode of “BCM” using
CONSULT-III.
2. Check security indicator lamp operation.
Is the inspection result normal?
YES >> INSPECTION END
NO >> Go to SEC-227, "Diagnosis Procedure".
Diagn ...

