Nissan Juke Service and Repair Manual : Description
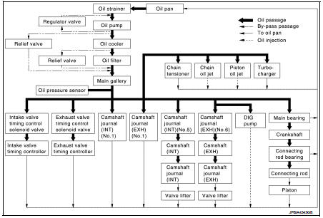
Engine Lubrication System

Engine Lubrication System Schematic

Precautions
Liquid Gasket
REMOVAL OF LIQUID GASKET SEALING
• After removing mounting nuts and bolts, separate the mating surface
using the seal cutter [SST: KV10111100 (J-37228)] (A) and
remove old liquid gas ...
Other materials:
Front drive shaft boot
Exploded View
LEFT SIDE
1. Circular clip
2. Dust shield
3. Housing assembly
4. Boot band
5. Boot
6. Damper band
7. Dynamic damper
8. Circular clip
9. Joint sub-assembly
: Wheel side
: Fill NISSAN Genuine grease or
equivalent.
: Always replace after every
disassembly.
RIGHT ...
Precaution Necessary for Steering Wheel Rotation after Battery Disconnect
NOTE:
• Before removing and installing any control units, first turn the ignition
switch to the LOCK position, then disconnect
both battery cables.
• After finishing work, confirm that all control unit connectors are connected
properly, then re-connect both
battery cables.
• Always use CONS ...
Brake and clutch (if so equipped) fluid
For additional brake and clutch fluid information, see “Capacities and recommended
fuel/lubricants” of this manual.
WARNING
• Use only new fluid from a sealed container. Old, inferior or contaminated
fluid may damage the brake and clutch systems. The use of improper fluids can damage
t ...

